Workforce productivity increases when employees can securely access their desktops and applications from their chosen device -at the time and place they choose- to work.
But when having virtualized applications or remote access tools enabled, we are required to take security measures like multifactor authentication.
How to set up Okta OAuth 2.0 with OpenID Connect protocol
In this quick tutorial, we will show how to properly configure Okta OAuth 2.0 MFA for Thinfinity® Workspace 6.5 and Thinfinity® VirtualUI v3.1.
NOTE: Find a guide to configure Okta OAuth 2.0 with SAML here.
Navigate to your Okta space (or start a free trial to test this feature), go to the ‘Applications’ tab, and create a new application using the ‘Create New App’ button:

2) Select ‘OpenID Connect’ as the ‘Authentication Method’, and choose what type of app you will be adding:


3) Give the application a name, and type in the URL you use to reach Thinfinity. Then press ‘Save’.

4) You should be redirected to the Application Settings. In here, press the ‘General’ button, and edit the ‘Login information’.
Configure the ‘Sign-in redirect URIs’ field, by adding the Thinfinity’s website address and ‘/Okta’ at the end of the URL.

5) Copy and paste both ‘Client ID’ and ‘Client Secret’ for future references:

6) Click on the ‘Assignments’ tab and add your users to the ‘Application’:

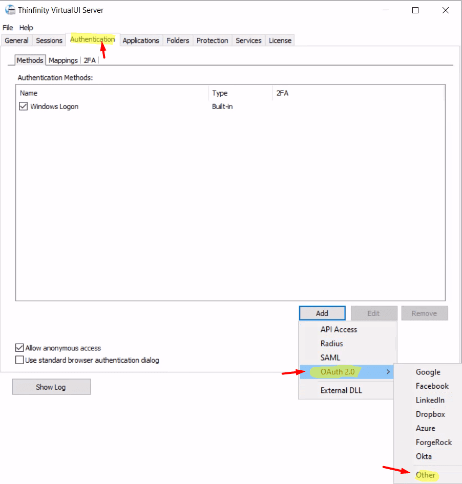
7) Now, open either the ‘Thinfinity Configuration Manager’ or the ‘Thinfinity VirtualUI Manager’ and navigate to the ‘Authentication’ tab. Click on ‘OAuth 2.0’ and choose ‘Other’.
Configure Okta OAuth 2.0 for RDP
Thinfinity Workspace:

Configure Okta OAuth 2.0 for your web apps
Thinfinity VirtualUI Manager:

8) Enter your ‘Client ID’ and ‘Client Secret’:

9) Click on the ‘Server’ tab and add the following parameters:

- Authorization URL: https://[MyOktaSpace].okta.com/oauth2/v1/authorize
- Parameters: scope=openid+profile&state=okta
- Token Validation Server URL: https://[MyOktaSpace].okta.com/oauth2/v1/token
- Profile Information Server URL: https://[MyOktaSpace].okta.com/oauth2/v1/userinfo
- Login username value in returned Json: preferred_username
You’ll also need to change the name of the ‘Authentication Method’ to ‘Okta’ or to the URL you configure in the ‘Initiate Login URI’:
Press ‘OK’ after you finish configuring the ‘Authentication Method’.
10) Click on the ‘Mappings’ tab and then press ‘Add’ under the ‘Authentication ID Mask’.
Add the email address of the Okta user you want to validate and press ‘Ok’.
Then, under the ‘Associated Permissions’ field, press on the ‘Add’ button and search for the ‘Active Directory User’.
Thinfinity Workspace:

Thinfinity VirtualUI:

After you add the appropriate mappings, click on the ‘Apply’ button.
11) Navigate to the Thinfinity’s landing page, and you should see the ‘Login With Okta’ option listed as an ‘Authentication Method’.

Quick Tip: Learn how to configure Duo 2FA.